相关文章推荐
坚强的煎饼  ·  京九高铁不走信阳 大别山区商城县离高铁还有多远·  4 月前    · 
不要命的铁链  ·  Fastboot与ADB实用命令:解锁、刷机 ...·  4 月前    · 
犯傻的企鹅  ·  基金公司最新规模排名出炉,“万亿俱乐部”再扩 ...·  10 月前    · 
活泼的弓箭  ·  基层统计报表填报指南_河南省统计局·  1 年前    · 
爱喝酒的核桃  ·  北电硕士杜英哲被曝诱奸未成年!致多名学生怀孕 ...·  1 年前    · 
Code  ›  云开发时如何针对多层嵌套数组数据库进行操作,我通过最里层数组的一个唯一字段,如何获取这个数组的内容? | 微信开放社区
小程序 数组 数据库 嵌套
https://developers.weixin.qq.com/community/develop/doc/000ee4fcf40d30ec320db0f245b000?highLine=%25E6%2588%2591%25E8%25A7%2589%25E5
跑龙套的黄瓜
2 年前

交流专区
服务市场
微信学堂
文档
小程序
  • 常用主页

    小程序

    小游戏

    企业微信

    微信支付

  • 服务市场
    微信学堂
    文档
登录
公告列表
公告列表
收藏
分享

扫描小程序码分享

回答

置顶 云开发时如何针对多层嵌套数组数据库进行操作,我通过最里层数组的一个唯一字段,如何获取这个数组的内容? 精选 热门

PHIL 2021-11-08 2184 浏览 问题模块: API和组件

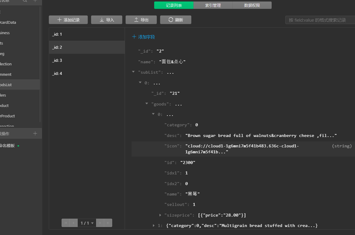
我有三层嵌套的数组数据库,第一层的一个字段是数组,在这个数组下面的某个字段依然是对象数组,在这个对象数组的某个字段又是一个对象数组。我现在想通过第三层对象数组的某一个键(整个数据库中唯一的)想获取包含这个键值的对象的数据,如何获取呢?即where条件如何写,get获取数据如何写代码?有没有技术大神或者官方的技术官能给予答复,万分感谢

需求:我现在想依据最里层对象中的id 值2300 来改变这个对象中sellout的值为0,如何实现函数代码?

最后一次编辑于 2021-11-08
回答 关注问题 邀请回答
收藏

扫描小程序码分享

复制链接
关闭

请选择投诉理由

  • 广告内容
  • 违法违规
  • 恶意灌水内容
  • 其他

删除当前帖子

删除后帖子内容及评论将一并被删除,且不可恢复。

删除 取消
关闭

确定删除?

删除后不可恢复

取消 确定
关闭

关注“微信开放社区”公众号

关注后,可在微信内接收相应的重要提醒。

请使用微信扫描二维码关注 “微信开放社区” 公众号

关闭

反馈

 
推荐文章
坚强的煎饼  ·  京九高铁不走信阳 大别山区商城县离高铁还有多远
4 月前
不要命的铁链  ·  Fastboot与ADB实用命令:解锁、刷机与设备管理,-CSDN博客
4 月前
犯傻的企鹅  ·  基金公司最新规模排名出炉,“万亿俱乐部”再扩容|基金经理_新浪财经_新浪网
10 月前
活泼的弓箭  ·  基层统计报表填报指南_河南省统计局
1 年前
爱喝酒的核桃  ·  北电硕士杜英哲被曝诱奸未成年!致多名学生怀孕,本人发文回应|艺考|本科_网易订阅
1 年前
今天看啥   ·   Py中国   ·   codingpro   ·   小百科   ·   link之家   ·   卧龙AI搜索
删除内容请联系邮箱 2879853325@qq.com
Code - 代码工具平台
© 2024 ~ 沪ICP备11025650号