相关文章推荐
踏实的佛珠  ·  MapStruct ...·  1 年前    · 
成熟的西瓜  ·  Android Studio ...·  2 年前    · 
体贴的鸡蛋面  ·  java - ...·  2 年前    · 

Unhandled error: Error: connect ECONNREFUSED 127.0.0.1:6379

为了做前端数据测试,在自己的本地服务器中搭建了easy-mock

首先,初次搭建easy-mock时是可以访问的,但是后来虚拟机关闭后再启动便报该错误:
在这里插入图片描述
这是由于easy-mock依赖的redis并未设置自启动,将虚拟机关闭后redis服务关闭,从而导致easy-mock运行失败。
使用systemctl start redis即可启动重新redis,再次执行easy-mock成功。
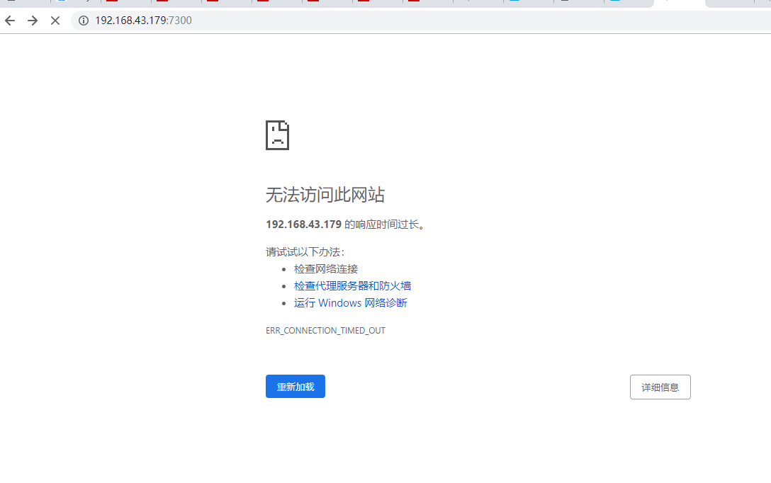
但到自己的浏览器中访问仍然失败:
在这里插入图片描述
这是由于虚拟机的防火墙未关闭而导致的无法访问,可以使用systemctl stop firewalld.service命令关闭掉防火墙或者开放该端口即可正常访问:
在这里插入图片描述
下面介绍一下如果设置CentOS7环境下,redis如何设置开机自启动:

这里由于我的redis是通过yum安装的,所以这里也仅介绍yum安装的redis如何开机自启动,如是其他方式安装请自行解决。

CentOS7环境redis设置开机自启动:

  • 编辑配置文件:

[root@localhost ~]# vim /etc/redis.conf

修改 requirepass 密码(如果不想设置redis密码,可跳过)
修改 daemonize=YES

  • 启动redis服务

[root@localhost ~]# service redis start

  • 设置开机启动

[root@localhost ~]# chkconfig redis on

[root@localhost ~]# reboot

  • 查看redis端口6379是否运行

[root@localhost ~]# netstat -lnpt

在这里插入图片描述
再介绍一下防火墙如何开机不启动:

[root@localhost ~]# systemctl disable firewalld.service

完毕,over!over!


---------------------
作者:暮念朝兮
来源:CSDN
原文:https://blog.csdn.net/weixin_43303530/article/details/103600180
版权声明:本文为作者原创文章,转载请附上博文链接!

Unhandled error: Error: connect ECONNREFUSED 127.0.0.1:6379为了做前端数据测试,在自己的本地服务器中搭建了easy-mock首先,初次搭建easy-mock时是可以访问的,但是后来虚拟机关闭后再启动便报该错误:这是由于easy-mock依赖的redis并未设置自启动,将虚拟机关闭后redis服务关闭,从而导致easy-mock运行失败。使用systemctl start redis即可启动重新redis,再次执行easy-moc...
Error : connect ECONNREFUSED 127.0.0.1:6379 at TCP Connect Wrap.after Connect [as oncomplete] (node:net:1161:16) redis数据库启动时,报错如下图: 需要执行命令如下(Ubuntu): sudo apt-get install redis-server
docker部署报错: Error : connect ECONNREFUSED 127.0.0.1:6379 at TCP Connect Wrap.after Connect [as oncomplete
之前项目中redis初始化是使用@Init 装饰器来处理,近期配置中心上线后,配置将统一到配置中心获取。 @Init 就不能再使用了,因为其先于远程配置获取,redis初始化要改为远程配置获取完成后才做。 偶尔会报[ioredis] Unhandled error event: Error : connect ETIMEDOUT,部分文章说要将 connect Timeout设置成10000,但是查看文档后,默认设置就是如此。所以不合理。 看完文档后发现是lazy Connect 设置成true就不再报错。 systemctl stop firewalld.service #停止firewall systemctl disable firewalld.service #禁止firewall开机启动 开放6379端口 /sbin/iptables -I INPUT -p tcp --dport 6379 -j ACCEPT /etc/rc.d/init..